slc.mindmap (1.0)
- slc.mindmap download link: http://plone.org/products/slc.mindmap/releases
- Homepage of slc.mindmap: http://plone.org/products/slc.mindmap
- slc.mindmap repository: https://svn.plone.org/svn/collective/slc.mindmap
- Description source: http://pypi.python.org/pypi/slc.mindmap
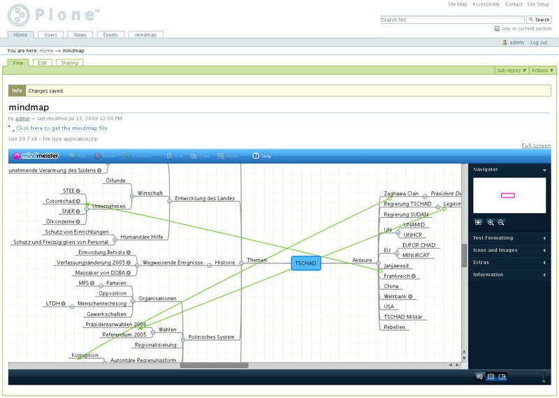
slc.mindmap enables you to embed the mindmap editor from www.mindmeister.com into your Plone site.
By using this editor you can view, edit and export mindmaps from inside Plone.
Please take note that currently mindmeister.com can only save mindmaps in their own format (.mind). Your file will therefore be replaced with a .mind type file whenever you save your mindmap through the embedded editor.
How to use
slc.mindmap provides a configlet in the Plone control panel with which you can configure some of the features of the Mindmeister editor, such as enabling/disabling exporting and saving.
You will be required to specify an API key in this configlet which will receive once you have signed up at www.mindmeister.com
Initially the settings in the configure will disable editing and exporting and enable POSTing of the mindmap file to the mindmeister servers.
The POST option is only for development purposes since offline Plone instances will not be able to render the mindmaps otherwise (without POSTing, mindmeister.com receives a callback URL on the plone server from which to get the mindmap file).
After setting up the configlet, you can upload a mindmap and enable the Mindmeister editor for it.
To enable the editor, click on the subtypes menu on the file view, and choose 'mindmap'. The page should reload and you should see the Mindmeister editor loading inside an iframe in the context view.
Requirements
slc.mindmap depends on p4a.subtyper, it will be fetched and installed automatically.


